企业铁路MES系统(TMIS & TDCS)

主页 > 产品

       在企业铁路货运运输组织领域,生产过程主要是以铁路车辆的调运和装卸作业为主,目前大多数企业铁路生产运行模式为人工采集生产数据,导致各单位人工采集生产数据量大并存在重复作业,且数据时效性差,差错率高。即便有生产调度指挥系统和微机联锁系统,仍然缺乏对机车作业的监控和与调度系统模拟作业的勾连,造成系统数据与现场作业脱节或严重滞后;并且大多数企业目前调车作业完全依靠人控,调车作业中闯蓝灯、挤道岔、越出站界、破坏机车进路等是导致调车事故频发的主要原因。
       在安全管理方面,即使采取了安全风险管理,但大多数仍停留在对现场施工的管理层面,现有的安全管理存在安全信息孤岛等问题,安全管理措施缺乏有效执行力,安全检查工作缺乏持续性和针对性。
       针对以上问题及存在的隐患,急需建立一个以行调和货运生产为核心,集车、机、工、电、辆等海量动态与静态数据为一体,结合GIS按统一的地理坐标集成起来,实时动态展现铁路运输生产情况,实现企业铁路的数字化管理,形成数字化铁路技术平台体系,为决策及生产指挥提供依据。
       因此我们的产品是针对拥有铁路的大型企业,集“整合资源、流程优化(再造),全流程管控”的企业铁路MES系统(生产执行管理系统)。
       企业铁路MES系统改变了企业铁路运输生产作业的传统工作模式,提高了运输生产作业的效率;通过及时准确的掌握车流,使计划编制智能化、车流组织更具预见性,使整个企业铁路运输工作实现均衡运输,从而提高工作效率,达到减员增效;在机车行车方面,有效地防止闯蓝灯、越出站界、破坏机车进路、撞车、四股道、挤道岔等安全事故的发生;在铁路安全管理方面,移动APP的应用,使所有作业人员都能实时发挥安全员的作用,进行设备隐患上报,异常监测等,从而提高企业铁路运输生产安全管理水平。

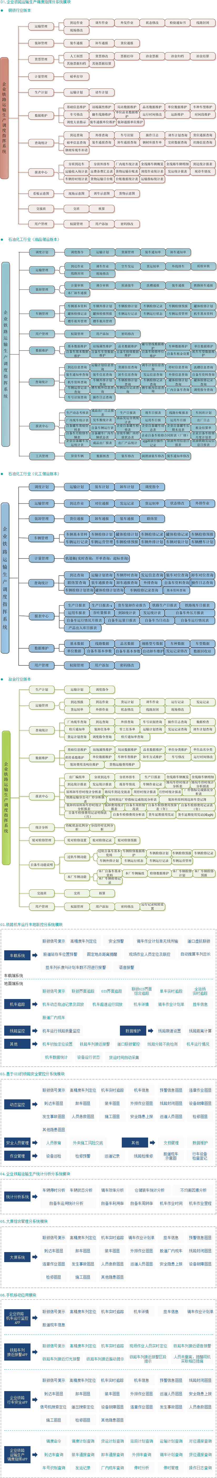
       企业铁路运输生产调度指挥分系统

       企业铁路生产调度指挥系统将企业铁路运输作业全过程,如到发车作业、调车作业、货运作业等有序结合,充分控制车流及装卸作业过程,掌握车辆状态,有效降低车辆停留时间。“解编取送一体化”的智能决策思路,为企业提供了全新的作业模式,大大提高了企业铁路运输的效率,为企业带来了极大的经济效益。集看板随动模式、拖拽模式、自动模式三种调车作业算法于一体,可完全替代调度员自动下达调车作业计划,计划编制速度快于人工编制数百倍,且调车效率绝不低于人工决策水平。完全实现了资源共享,保证生产数据的及时、准确、完整、统一,进而及时掌握企业内部运输生产与外发产品的动态;同时能在更短的时间内,更好地完成对货物及铁路运输车辆的实时跟踪管理,降低铁路车辆停时费用,加快车辆的周转,提高运输生产作业的效率,降低运输成本,并为各部门管理及决策提供相关的信息服务与决策支持。

       铁路机车运行车地联控分系统

       铁路调车工作是铁路运输过程的重要组成部分,调车作业情况复杂,完全依靠人控,调车作业中闯蓝灯、挤道岔、越出站界、破坏机车进路等是导致调车事故频发的主要原因,要提高铁路调车作业安全,就要有针对性的推进多项措施。
       本系统利用车载北斗卫星定位接收机获得定位信息,将车辆位置及特征信息通过无线网络传到调度中心,通过GIS(地理信息系统)将机车显示在调度中心的显示设备上。同时系统通过和物流跟踪系统以及微机联锁的信息接口,在调度中心显示设备上能够实时监控到车载货物信息、信号机信息以及铁路道岔信息。
       微机联锁的信息通过无线网络传送到车载计算机,实时显示微机联锁的相关信息(信号机、道岔、区段状态信息等),在以微机联锁为模板的示意图上实时显示机车所在的位置、速度、车列前方进路、调车信号、距离等。在接近道口、土挡、信号灯、尽头线、现场作业人员等位置会给出语音提示,达到安全防撞的目的,以确保安全行车;与物流跟踪系统的信息接口,可以实现无线接收和打印调车作业计划单。
       本系统成功的应用可以解决场站的调车安全、调车信号防冒进、信息化管理等问题。机车在调车作业中,可通过数字化信息平台避免机车在场内挤道岔、撞土档、脱线等事故的发生;乘务员在操纵机车的过程中,能直观地掌握机车的前方位置和信号灯的状态,同时电子添乘设备实时监控现场线路情况及信号状态,可替代副司机瞭望,为双乘改单乘提供安全保障,加强运输机车作业标准化的监督,减少行车事故的发生,为生产安全提供技术保障。

       基于GIS的铁路安全管控分系统

       如何保障运输生产安全一直是企业铁路面临的重要问题,企业铁路现有的安全管理普遍存在管理体系不健全,管理措施缺乏有效执行力,安全检查工作缺乏持续性和针对性等问题,也缺乏有效的技术手段支持。
       本系统通过GIS技术和工作流技术对异常监测、风险预警、安全评估和安全培训进行管理,从企业铁路实际需求出发,以车列高精度定位为技术内核,以手机APP为即时安全管理工具,将生产监控与安全管理深度融合,与铁路计算机联锁、生产调度指挥系统(TMIS)、机车运行车地联控等系统接口,集成分发各子系统的信息资源,实现全过程、全信息共享,发挥动态监控和即时管理作用,解决信息孤岛问题。通过集成生产相关信息,实时展示企业铁路运输的生产现状,跨越了空间、人的制约,实现了铁路空间信息、动静安全信息、安全事故预警信息的可视化管理,为计算铁路运输能力、铁路设备技术改造、抢险救援工作提供了全新的技术手段,为铁路作业过程提供信息和科学决策平台。

       企业铁路运输生产统计分析分系统

       通过对机车、车辆停时、运量、自备车利用率、现车数等多项运输生产指标进行统计,能迅速、客观地考核各种时间范围内运输生产实绩。通过与计划量的对比分析,不同期间各种运输生产指标的对比分析、各种车辆停时的分析等,找出目前运输工作薄弱环节,明确下一步奋斗目标和改进措施。

       综合大屏显示分系统

       将以GIS和联锁为背景的站场布局图显示在看板大屏界面上,将整个站场内的铁路施工、设备故障定位、安全隐患上报、设备设施检修维护、施工、预警、机车运行情况(调车计划、运行状态、挂车信息)、巡道、线路封闭、股道厂内现车等一系列与铁路相关事件按空间位置的概念进行实时可视化的监控,进行安全预警及信息共享,实现站场全天候管控,为科学决策提供依据。

       移动应用

       在企业铁路调车作业方面,利用手机APP,远程综合复示企业铁路运输生产调度指挥系统和铁路机车运行车地联控系统的关键信息,实现远程监控和办公,实时显示到达车、外排车、调车计划、机车位置、运行状态、挂车、厂内现车等信息,为管理人员提供了可视化的图表及货运数据,极大方便了管理决策人员的动态管控和动态决策,实现企业铁路运输生产信息化和调度指挥智能化管理。
       在企业铁路运输作业方面,设备设施管理具有很重要的意义,它是重要的基础管理信息资源,是技术改造、行车指挥、保障行车安全及事故抢险救援等决策的重要依据;该系统根除了传统设备管理方式的弊端,通过地图+信息的方式全面、直观、准确地反映了设备的分布、现状及技术特征,通过移动端APP让涉及到铁路运输生产的每一个人都变成“安全员”,若发现现场有安全隐患,可随时随地拍照上传,实现资源共享,能够及时协调生产过程,保证实时高效化的安全管理。
       在企业铁路行车安全方面,系统能监控到机车、站场及轨道沿线人员的实时分布情况,发现人员位于非安全范围内时(机车接近时的有效范围),将自动推送报警信息至对应人员携带的手机APP上,同时现场人员的手机将进行灯光闪烁报警和语音播报报警,人员未及时撤离的情况下,通知司乘人员采取相应措施,对现场作业人员作业防护不全面提供了有效的安全保障,同时也有效的防止了行车安全事故的发生。

       具有机车运行车地联控系统的功能。

       集随动模式、拖拽模式、全自动模式的调车算法于一体,实现了全自动下达调车作业与生产异常人工干预的无缝接合,使企业铁路运输生产决策智能化。

       车辆的实时管控,加快企业过轨车辆的周转,提高运输生产作业的效率,降低企业的运输生产成本。

       第一年至少降低10%以上的铁路延时费。

       优化人员构置,可替代或精简部分岗位人员工作,降低企业人力成本。

       可实现调车作业全过程动态管控,可做到事前、事中、事后的行车安全管控。

       实现运输生产实绩与计划量的对比分析,不同期间各种运输生产指标的对比分析、各种车辆停时的分析等,找出目前运输工作薄弱环节,明确下一步奋斗目标和改进措施。

       将站场内一系列与铁路相关的事件按空间位置的概念进行实时可视化监控并进行安全预警及信息共享,实现站场全天候管控,为科学决策提供依据。

       移动APP的应用,真正做到“人、车、地”安全防护。